Trabajar con Múltiples Pistas de Audio en Archivos de Video¶
Video Edit SDK .Net VideoEditCore
Introducción a Múltiples Pistas de Audio¶
Los archivos de video comúnmente contienen múltiples pistas de audio para soportar diferentes idiomas, pistas de comentarios o calidades de audio. Para desarrolladores que construyen aplicaciones de edición o procesamiento de video, manejar correctamente estas múltiples pistas es esencial para crear software de grado profesional. Esta guía explora los desafíos técnicos y soluciones para trabajar con archivos de video con múltiples pistas de audio en aplicaciones .NET.
Las múltiples pistas de audio sirven varios propósitos importantes en aplicaciones de video:
- Soporte multilingüe: Proporcionar pistas de audio en diferentes idiomas
- Pistas de comentarios: Incluir comentarios del director o narración alternativa
- Variaciones de calidad de audio: Ofrecer diferentes tasas de bits o formatos (estéreo/envolvente)
- Canales de audio especiales: Soportar audio descriptivo para accesibilidad
Antecedentes Técnicos sobre Manejo de Pistas de Audio¶
Entender la Arquitectura DirectShow¶
Al trabajar con archivos de video que contienen múltiples pistas de audio, es crucial entender cómo la arquitectura subyacente DirectShow procesa estas pistas. DirectShow usa una arquitectura de grafo de filtros donde cada componente (filtro) procesa aspectos específicos de los datos multimedia.
El Video Edit SDK aprovecha el motor DirectShow Editing Services (DES) para el procesamiento multimedia, que viene con limitaciones y capacidades específicas respecto al manejo de múltiples pistas de audio. Estas limitaciones provienen de cómo DES interactúa con diferentes tipos de filtros divisores.
Tipos de Filtros Divisores y Limitaciones¶
Los filtros divisores analizan archivos fuente y extraen varias pistas (video, audio, subtítulos) para procesamiento. Hay dos mecanismos principales a través de los cuales los divisores exponen múltiples pistas de audio:
- Múltiples pines de salida: Algunos divisores crean pines de salida separados para cada pista de audio
- Interfaz IAMStreamSelect: Otros usan esta interfaz para permitir la selección de múltiples pistas a través de un único pin de salida
El motor DirectShow Editing Services tiene limitaciones específicas al trabajar con el primer tipo de divisor. Si necesitas acceder a cualquier pista de audio que no sea la primera, puedes encontrar restricciones con ciertos tipos de divisores.
Consideraciones Específicas por Formato¶
Soporte de Formato AVI¶
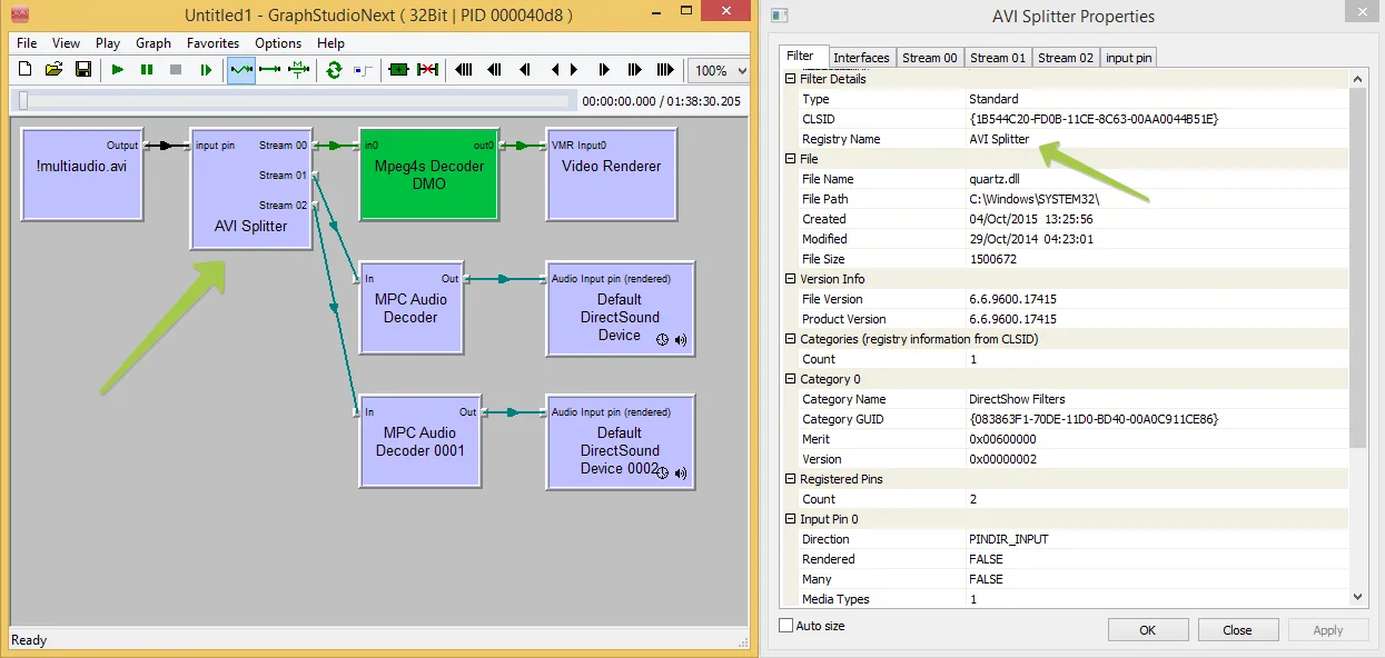
El divisor AVI proporciona excelente soporte para múltiples pistas de audio. Al trabajar con archivos AVI, típicamente puedes acceder y manipular todas las pistas de audio disponibles sin problemas significativos.
Esto se demuestra en la visualización del grafo de filtros a continuación:

Como es visible en el diagrama, el divisor AVI crea rutas separadas para cada pista de audio, haciéndolas accesibles independientemente a través de la API del SDK.
Desafíos con Formatos de Contenedor Modernos¶
Los formatos de contenedor modernos como MP4, MKV y MOV a menudo usan divisores más sofisticados como LAV Splitter. Mientras estos divisores soportan una amplia gama de formatos y códecs, pueden presentar desafíos al intentar acceder a múltiples pistas de audio simultáneamente.
El grafo de filtros para LAV Splitter demuestra esta limitación:

LAV Splitter, aunque excelente para soporte de formatos, no expone múltiples pistas de audio de una manera que permita acceso directo a pistas secundarias a través del motor DES. Esta limitación requiere enfoques alternativos.
Enfoques Recomendados¶
Método de Archivo de Audio Externo¶
El enfoque más confiable para manejar múltiples pistas de audio es extraer y trabajar con pistas de audio como archivos externos separados. Este método evita completamente las limitaciones de los filtros divisores y proporciona máxima flexibilidad.
Pasos para implementar este enfoque:
- Extraer las pistas de audio deseadas del archivo de video fuente
- Procesar cada pista de audio independientemente
- Combinar el audio procesado con el video durante la salida final
Este método asegura compatibilidad a través de todos los tipos de formato y configuraciones de divisores.
Selección y Configuración de Divisores¶
En escenarios donde los archivos de audio externos no son factibles, puedes controlar qué filtro divisor se usa para analizar tus archivos fuente. Al permitir selectivamente solo ciertos divisores, puedes asegurar que tu aplicación use divisores que expongan correctamente múltiples pistas de audio.
Usa el método DirectShow_Filters_Blacklist_Add para excluir divisores incompatibles:
// Ejemplo: Excluir LAV Splitter para forzar el uso de divisores nativos
videoEdit.DirectShow_Filters_Blacklist_Add("{B98D13E7-55DB-4385-A33D-09FD1BA26338}");
Para ejemplos de implementación más detallados, consulta la documentación de API para trabajar con múltiples fuentes.
Consideraciones de Rendimiento¶
Trabajar con múltiples pistas de audio puede impactar el rendimiento, especialmente con video de alta resolución o requisitos de procesamiento complejos. Considera estas estrategias de optimización:
- Pre-extraer pistas de audio para proyectos de edición complejos
- Usar aceleración por hardware cuando esté disponible
- Implementar mecanismos de búfer para reproducción más suave
- Considerar submuestreo temporal durante operaciones de vista previa
Componentes y Dependencias Requeridos¶
Para implementar las técnicas descritas en esta guía, necesitarás incluir las siguientes dependencias:
Para información sobre cómo desplegar estas dependencias en sistemas de usuarios finales, consulta la documentación de despliegue.
Conclusión¶
Manejar efectivamente múltiples pistas de audio en archivos de video requiere entender la arquitectura subyacente y limitaciones de los componentes DirectShow. Al usar las técnicas apropiadas—ya sea archivos de audio externos, selección de divisores o métodos especializados de API—los desarrolladores pueden crear aplicaciones de video robustas que soporten correctamente contenido multilingüe, pistas de comentarios y otros escenarios multi-audio.
Para escenarios de implementación avanzados y ejemplos de código adicionales, consulta nuestro repositorio de GitHub.
Visita nuestra página de GitHub para obtener más muestras de código.